Regiezentrum

Nach der Startmaske meldet sich zuerst das Regiezentrum: *)

Detail-Informationen zum Regiezentrum

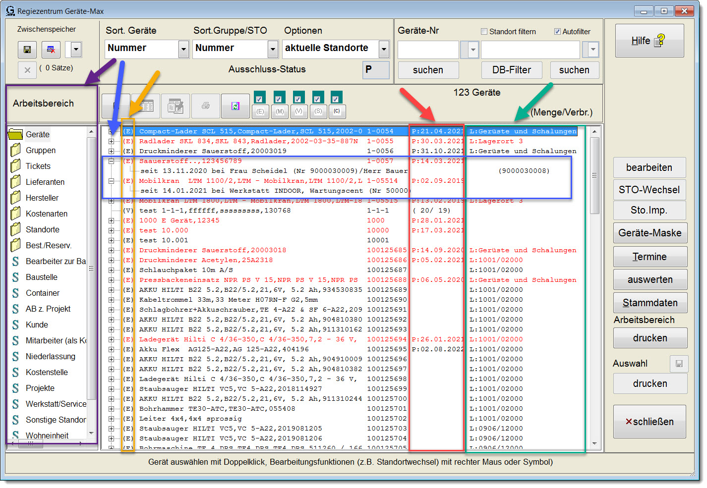
REGIEZENTRUM

Das Regiezentrum ist für die übersichtliche Darstellung aller relevanten Daten zu den Geräten gedacht. Welche Geräte sind vorhanden und wo befinden sich die Geräte! Welche aktuellen Prüftermine stehen an! Wo werden die Geräte gelagert und wie viele Geräte sind vorhanden? Um welche Geräte-Art handelt es sich? Auflistung der Gräte nach Gruppen und vieles mehr...

Regiezentrum

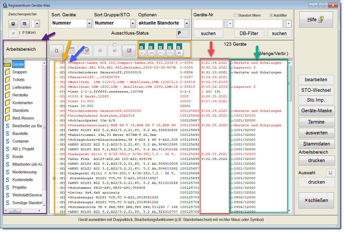
ALTERNATIVES REGIEZENTRUM

In dem alternativen Regiezentrum werden nicht alle Informationen sofort geladen, sondern erst, wenn Detailinformationen verlangt werden. Hier aber dann schon mit weiteren Informationen und Ausgabemöglichkeiten. Das Darstellen, dass weitere Informationen zu den Geräten vorhanden sind wird über ein Plus-Symbol (BLAU) erreicht.
Für größere Datenbestände (mehr als 1000 Geräte), langsame Datenanbindung und besserer Übersichtlichkeit wurden einige Änderungen und dieses alternatives Regiezentrum eingeführt.

Alternatives Regiezentrum

*) Mit dem Eintrag REGIEZENTRUM=NEIN inGERAETE.INI kann auch festgelegt werden, dass zuerst das Menüsystem angezeigt wird.